Литмир - Электронная Библиотека
A
A

При запуске программы командный интерпретатор порождает процесс, который наследует все четыре идентификатора и, следовательно, имеет те же права, что и shell. Поскольку в конкретном сеансе работы пользователя в системе прародителем всех процессов является login shell, то и их пользовательские идентификаторы будут идентичны.

Казалось бы, эту стройную систему могут "испортить" утилиты с установленными флагами SUID и SGID. Но не стоит волноваться — как правило, такие программы не позволяют порождать другие процессы, в противном случае, эти утилиты необходимо немедленно уничтожить!

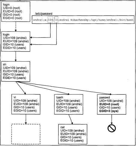
На рис. 2.10. показан процесс наследования пользовательских идентификаторов в рамках одного сеанса работы.

Операционная система UNIX - img_22.jpeg

Рис. 2.10. Наследование пользовательских идентификаторов

Для получения значений идентификаторов процесса используются следующие системные вызовы:

#include <sys/types.h>

#include <unistd.h>

uid_t getuid(void);

uid_t geteuid(void);

gid_t getgid(void);

gid_t getegid(void);

Эти функции возвращают для сделавшего вызов процесса соответственно реальный и эффективный идентификаторы пользователя и реальный и эффективный идентификаторы группы.

Процесс также может изменить значения этих идентификаторов с помощью системных вызовов:

#include <sys/types.h>

#include <unistd.h>

int setuid(uid_t uid);

int setegid(gid_t egid);

int seteuid(uid_t euid);

int setgid(gid_t gid);

Системные вызовы setuid(2) и setgid(2) устанавливают сразу реальный и эффективный идентификаторы, а системные вызовы seteuid(2) и setegid(2) — только эффективные.

Ниже приведен фрагмент программы login(1), изменяющей идентификаторы процесса на значения, полученные из записи файла паролей. В стандартной библиотеке имеется ряд функций работы с записями файла паролей, каждая из которых описывается структурой

passwd
, определенной в файле <pwd.h>. Поля этой структуры приведены в табл. 2.17.

Таблица 2.17. Поля структуры passwd

Поле Значение
char *pw_name
Имя пользователя
char *pw_passwd
Строка, содержащая пароль в зашифрованном виде; из соображения безопасности в большинстве систем пароль хранится в файле /etc/shadow, а это поле не используется
uid_t pw_uid
Идентификатор пользователя
gid_t pw_gid
Идентификатор группы
char *pw_gecos
Комментарий (поле GECOS), обычно реальное имя пользователя и дополнительная информация
char *pw_dir
Домашний каталог пользователя
char *pw_shell
Командный интерпретатор

Функция, которая потребуется для нашего примера, позволяет получить запись файла паролей по имени пользователя. Она имеет следующий вид:

#include &lt;pwd.h&gt;

struct passwd *getpwnam(const char *name);

Итак, перейдем к фрагменту программы:

...

struct passwd *pw;

char logname[MAXNAME];

/* Массив аргументов при запуске

   командного интерпретатора */

char *arg[MAXARG];

/* Окружение командного интерпретатора */

char *envir[MAXENV];

...

/* Проведем поиск записи пользователя с именем logname,

   которое было введено на приглашение &quot;login:&quot; */

pw = getpwnam(logname);

/* Если пользователь с таким именем не найден, повторить

   приглашение */

if (pw == 0)

 retry();

 /* В противном случае установим идентификаторы процесса

    равными значениям, полученным из файла паролей и запустим

    командный интерпретатор */

else {

 setuid(pw-&gt;pw_uid);

 setgid(pw-&gt;pw_gid);

 execve(pw-&gt;pw_shell, arg, envir);

}

...

Вызов execve(2) запускает на выполнение программу, указанную в первом аргументе. Мы рассмотрим эту функцию в разделе "Создание и управление процессами" далее в этой главе.

Выделение памяти

При обсуждении формата исполняемых файлов и образа программы в памяти мы отметили, что сегменты данных и стека могут изменять свои размеры. Если для стека операцию выделения памяти операционная система производит автоматически, то приложение имеет возможность управлять ростом сегмента данных, выделяя дополнительную память из хипа (heap — куча). Рассмотрим этот программный интерфейс.

Память, которая используется сегментами данных и стека, может быть выделена несколькими различными способами как во время создания процесса, так и динамически во время его выполнения. Существует четыре способа выделения памяти:

1. Переменная объявлена как глобальная, и ей присвоено начальное значение в исходном тексте программы, например:

char ptype = &quot;Unknown file type&quot;;

Строка

ptype
размещается в сегменте инициализированных данных исполняемого файла, и для нее выделяется соответствующая память при создании процесса.

2. Значение глобальной переменной неизвестно на этапе компиляции, например:

char ptype[32];

В этом случае место в исполняемом файле для

ptype
не резервируется, но при создании процесса для данной переменной выделяется необходимое количество памяти, заполненной нулями, в сегменте BSS.

47
{"b":"272553","o":1}